In this lab we will learn how to connect one packet tracer lab with other packet tracer lab.Say we will learn to use multiuser function in cisco packet tracer.To show multiuser function of cisco packet tracer i have taken an example lab showing full multiuser functionality of cisco packet tracer.
I have taken two LAN in different packet tracer LAN1 and LAN2 and using multiuser i have make the computers of both lan located in two different network and two different packet tracer to communicate with each other.
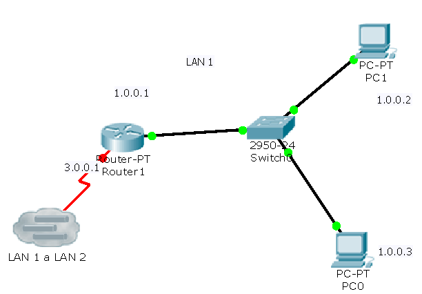
Configuration of Above LAB Scenario:
Router>enable
Router#config t
Enter configuration commands, one per line. End with CNTL/Z.
Router(config)#int fa0/0
Router(config-if)#ip address 1.0.0.1 255.0.0.0
Router(config-if)#no shut
Router(config)#interface serial 2/0
Router(config-if)#ip add 3.0.0.1 255.0.0.0
Router(config-if)#clock rate 64000
Router(config-if)#no shut
Router(config-if)#exit
Router(config)#router rip
Router(config-router)#network 1.0.0.0
Router(config-router)#network 3.0.0.0
Router(config-router)#
Configuration of LAN2 Scenario:
Router>enable
Router#config t
Enter configuration commands, one per line. End with CNTL/Z.
Router(config)#int fa0/0
Router(config-if)#ip add 2.0.0.1 255.0.0.0
Router(config-if)#no shut
Router#config t
Enter configuration commands, one per line. End with CNTL/Z.
Router(config)#int se2/0
Router(config-if)#ip add 3.0.0.2 255.0.0.0
Router(config-if)#no shut
Router(config)#router rip
Router(config-router)#network 2.0.0.0
Router(config-router)#network 3.0.0.0
Router(config-router)#
After configuring both LAN and Multiuser I decided to test whether machines from both LAN communicate with each other or not and i found that they can communicate.You can verify this by below command.
PC>ipconfig
FastEthernet0 Connection:(default port)
Link-local IPv6 Address………: FE80::260:47FF:FEB5:ADED
IP Address………………….: 1.0.0.2
Subnet Mask…………………: 255.0.0.0
Default Gateway……………..: 1.0.0.1
PC>ping 2.0.0.2
Pinging 2.0.0.2 with 32 bytes of data:
Reply from 2.0.0.2: bytes=32 time=43ms TTL=254
Reply from 2.0.0.2: bytes=32 time=57ms TTL=254
Reply from 2.0.0.2: bytes=32 time=24ms TTL=254
Reply from 2.0.0.2: bytes=32 time=32ms TTL=254
Ping statistics for 2.0.0.2:
Packets: Sent = 4, Received = 4, Lost = 0 (0% loss),
Approximate round trip times in milli-seconds:
Minimum = 24ms, Maximum = 57ms, Average = 39ms
If you are not able to do this lab using above codes you can watch my YouTube Video on this same lab on SLASHROOTDOTIN.
Discover more from Learn Linux CCNA CCNP CEH CISSP CISA Penetration-Testing Bug Bounty IPv6 Cyber-Security Network-Security Online
Subscribe to get the latest posts sent to your email.


